-
서론
인감증명서는 다양한 법률 행위에 필요한 중요한 서류로, 인터넷을 통해 손쉽게 발급받을 수 있습니다. 특히, 온라인 발급 서비스는 편리하고 신속한 방법으로, 사용자는 집에서나 사무실에서 몇 번의 클릭만으로 서류를 준비할 수 있습니다. 이 글에서는 인감증명서 인터넷 발급 절차와 주의사항에 대해 자세히 안내합니다.

1. 인감증명서란?
인감증명서는 개인의 서명을 대신하는 '인감도장'을 공적으로 증명하기 위한 서류입니다. 법률적, 상업적 거래 시 개인의 의사를 명확히 나타내기 위해 사용됩니다. 부동산 계약, 금융 거래 등 다양한 상황에서 활용되며, 이를 통해 본인의 신뢰성과 권리를 보호할 수 있습니다.
2. 인터넷 발급 절차
- 정부24 로그인: 공동 인증서(구 공인인증서)나 금융 인증서가 필요합니다.
- 서비스 검색: '인감증명서 발급' 서비스를 검색한 후 신청 페이지로 이동합니다.
- 본인 인증: 휴대폰 본인 인증이 추가로 요구될 수 있습니다.
- 신청 및 발급: 신청서 작성 후 인감증명서를 전자 문서로 발급받습니다.
로그인, 서비스 검색



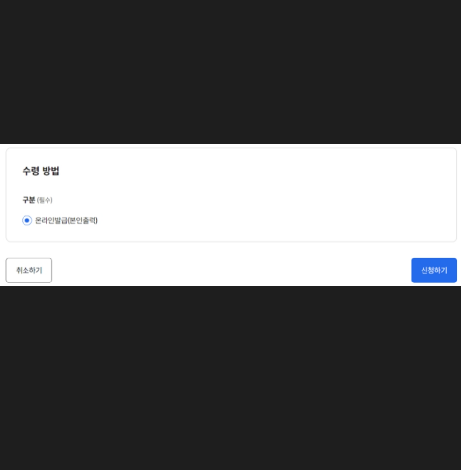
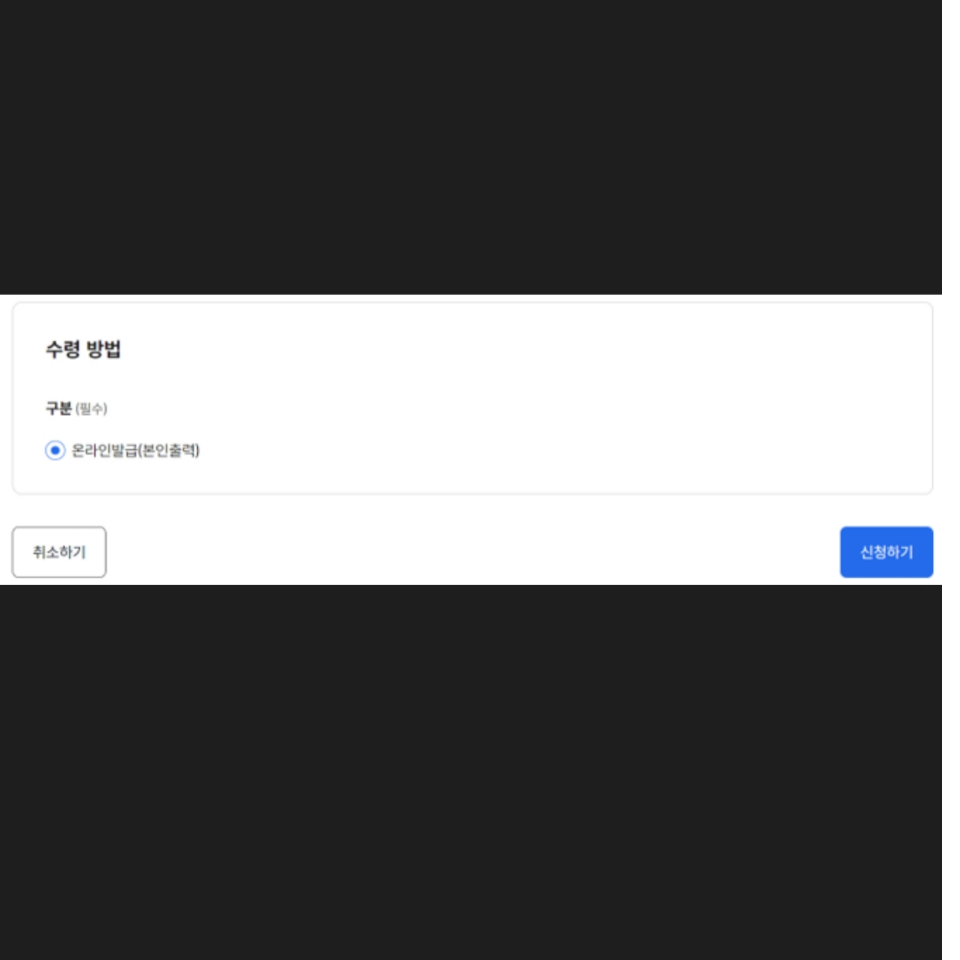
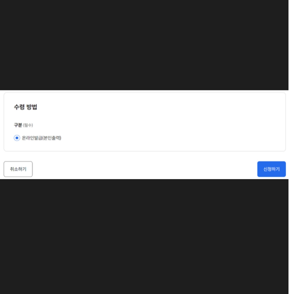
서비스신청, 본인인증 , 발급용도 확인



수령방법, 마이페이지, 문서출력



3. 온라인 발급 시 유의사항
- 일반용만 가능: 특정 용도(부동산 거래 등)로 사용되는 인감증명서는 인터넷으로 발급받을 수 없습니다.
- 모바일 지원: 모바일 앱에서는 발급이 불가하며, 안내 서비스만 제공합니다.
- 안전성 확보: 모든 과정은 개인정보 보호와 인증 절차를 거쳐 진행됩니다.
4. 필요 준비물
- 공동 인증서(구 공인인증서) 또는 금융 인증서
- 본인 명의의 휴대폰
- 정부24 계정
5. 발급 관련 자주 묻는 질문
Q: 인터넷 발급 수수료는?
A: 소정의 수수료가 부과되며, 서비스 페이지에서 확인할 수 있습니다.Q: 발급받은 증명서를 프린트할 수 있나요?
A: 네, 발급 후 PDF 파일로 제공되며, 이를 출력하여 사용할 수 있습니다.Q: 대리 신청이 가능한가요?
A: 인터넷 신청은 본인만 가능하며, 대리 신청은 주민센터 방문이 필요합니다.결론
인감증명서의 인터넷 발급은 일상에서 중요한 서류를 빠르고 안전하게 준비할 수 있는 편리한 서비스입니다. 다양한 인증과정으로 보안성을 높였으며, 적절한 준비물을 갖추어 쉽고 빠르게 발급받을 수 있습니다.
검색 키워드: 인감증명서, 정부24, 인감 발급, 인터넷 증명서, 온라인 인감, 전자 인감증명서, 주민센터 증명서, 본인인증, 온라인 증명서 발급, 인감 인증